ACE Studioは2月4日、オープンソースの音楽生成モデル「ACE-Step v1.5」を発表しました。
この記事では、音楽生成AI注目のモデルである「ACE Music」の概要から、インストール前の準備、具体的な設定方法、基本的な使い方を解説します。
ACE Musicとは?

ACE Musicは、オープンソースの音楽生成AIモデルで、LM(言語モデル)とDiT(拡散トランスフォーマー)を分離した革新的な構造でプログラムされています。
Sunoなどの商用ツールを超える品質で、一般のゲーミングGPUで動作し、カバー生成やLoRAトレーニングも可能です。
ACE StudioはAIを活用したオールインワン音楽制作プラットフォームで、主にボーカル生成と楽器演奏を統合した機能が特徴です。
ACE Musicの主な特徴
- AIボーカル機能
-
- MIDIノートと歌詞を入力するだけで140以上のAIボイスモデルからリアルな歌声を生成します。
- カスタムAIボイス作成で自分の声を学習可能で、ピッチ、ビブラート、感情表現を細かく編集できます。
- AIインストゥルメント
-
- バイオリン、サックス、ピアノなどの楽器演奏をMIDIだけで人間らしい表現豊かな音に変換します。
- 巨大サンプル不要でクラウド生成により効率的です。
- カスタマイズしやすい
-
- LoRA(追加学習)などで自分好みに調整できる
- クリエイターや開発者が独自の機能を追加しやすい設計になっている(ComfyUI)
Stable Diffusionの使い方は、機能別に下記の記事にまとめているのでぜひご覧ください

ACE Music ComfyUIでの始め方・使い方

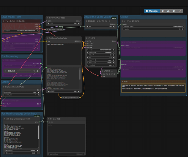
ここでは、「ComfyUI」を使ったローカル環境でのACE Musicの始め方から使い方まで紹介します。
ComfyUIの導入方法はこちらの記事で詳しく解説しています。

ACE Musicは、多くのGPUパワーが必要になりますので、余裕をもって準備をしておきましょう。
導入前に「ComfyUI」を起動して最新版に更新しておきましょう。
更新が完了したらデータのインストールに進みます。
次に、動画を生成するためのモデルデータを入手します。
動画生成に必要なモデルデータは下記の1つです。
- 動画のモデルデータ
ワークフローを読み込むとリストが表示されますので、ダウンロードを進めます。

コマンドで一つにまとめたい方はこちらの内容を入力します。
#音楽のモデルデータ
cd ComfyUI/models/checkpoints
wget https://huggingface.co/Comfy-Org/ACE-Step_ComfyUI_repackaged/resolve/main/all_in_one/ace_step_v1_3.5b.safetensors
今回は公式で配布されている総合ワークフローを使用します。
ワークフローデータは、公式に公開されている公式ワークフローをダウンロードして使用します。
ダウンロードしたワークフローデータをComfyUIの画面にドラッグ&ドロップで読み込みます。

ノードが正常に反映されているか確認します。
ノードが足りない場合は「ComfyUI-Manager」の「Install Missing Custom Nodes」に進み、不足しているノードをインストールします。
コマンドで一つにまとめたい方はこちらの内容を入力します。
#ノードのインストール
cd ComfyUI/custom_nodes
git clone https://github.com/ace-step/ACE-Step.git

ACE Musicは、シンプルなプロンプトで質の高い音楽を作成できます。
再生時間や言語、歌詞の内容も細かく指定できます。

プロンプトには情景やBPMなど音楽に必要な要素やジャンルをプロンプト入力します。
その後「▷Queue」ボタンをクリックして生成を開始します。
ACE Music(ComfyUI)で生成した楽曲
featuring female vocals. As befits an opening theme for a coming-of-age ensemble drama, it conveys a sense of speed, sparkle, and a touch of melancholy. The tempo is fairly fast (around 170 BPM), centered on bright major keys, but just before the chorus, a brief shadow (a minor-leaning chord) is introduced to heighten the emotion.
The intro features guitar cutting + synth arpeggios. The A melody uses fewer notes to let the lyrics stand out. The B melody brings the drums forward for tension. The chorus bursts open with a wide melody and layered vocals. The bridge uses piano and strings for lingering resonance, ending with everyone lifting up as if dashing forward.
Instrumentation: 2 electric guitars, bass, drums, piano, strings, light brass, synth pads. Vocals feature a transparent late teens to early twenties voice quality with clear enunciation, thicker harmonies in the chorus.
Atmosphere keywords: After school, sweat, friends, missed connections, reconciliation, resolve, the night before the school festival, sunset, starting line.
[verse]
After-school bells fade away,
door to our clubroom starts to sway.
Sweat and chalk, the scuffed-up floor,
I’m still holding what I lost before.
[verse]
Someone laughs and it hits my chest,
I pretend that I’m doing my best.
On the edge of my worn-out notes,
I write “next time” like a lifeboat.
[chorus]
Run with me?we’re not done yet,
breathing hard, chasing sunset.
We were looking at the same wide sky,
now I know the reason why.
Hear that sign?the after-school call,
we’ll sing tomorrow into dawn for all.
[bridge]
All the times we missed the cue,
pulled us closer, it’s true.
Words I couldn’t say that day
ride this sound and slip away.

スポンサーリンク
ACE Musicの料金プランと商用利用は?

ACE Musicの料金プランと商用利用について解説します。
ACE-Step(関連オープンソースモデル)は「Apache 2.0」というライセンス形態で公開されており、その条件内では無料でローカル利用することができます
一方で、コンピューターリソースがない場合はACE Studioを利用してACE Musicを使います。
ACE Studioの料金表は以下の通りです。
| プラン名 | 月額料金 | 備考 |
|---|---|---|
| 無料トライアル | 無料 | 14日間利用可能(クレジットカード登録が必要) |
| アーティストプラン | 約2,483円 | 基本プラン |
| アーティストProプラン | 約3,316円 | Rent-to-Ownキャンペーン:24ヶ月継続で永久ライセンス付与の場合あり |
ACE Musicの商用利用は?
ACE MusicはApache 2.0ライセンスのもとで提供されており、商用利用を含めた幅広い用途での利用が認められています。
具体的には、以下のような利用例が許可されています。
- 商用利用
- コードの改変・再配布
- 特許の使用
ただし、今後、サービス提供時にライセンスが変更される可能性もあるため、商用プロジェクトで利用する際は、最新のライセンス情報を必ず確認しましょう。
ACE Musicのような音楽生成AIにはクラウドGPUがおすすめ

ACE Musicで高音質の音楽を生成するには、高スペックなパソコンが必要です。
ただし、ACE Musicを快適に利用できるような高性能なパソコンは、ほとんどが30万円以上と高額になります。
コストを抑えたい方へ:クラウドGPUの利用がおすすめ
クラウドGPUとは、インターネット上で高性能なパソコンを借りることができるサービスです。これにより、最新の高性能GPUを手軽に利用することができます。
クラウドGPUのメリット
- コスト削減:高額なGPUを購入する必要がなく、使った分だけ支払い
- 高性能:最新の高性能GPUを利用できるため、高品質な画像生成が可能
- 柔軟性:必要なときに必要なだけ使えるので便利
ACE Musicを使いこなして最先端音楽生成AIをマスターしよう!
今回は、音楽生成AIの最新バージョン「ACE Music」の使い方について紹介しました。
無料で利用できる音楽生成AIのオープンソースの中でトップクラスなので、このチャンスに高性能ツールで音楽生成を極めてみましょう。



